聊聊I3的BDC
0赞这里首先申明,所有XXX Confidential没有公开出处的内容,其实不大好谈的(对我自己和对其他朋友也是一样的),会被一堆公司法务追诉的,所以我们只谈我们都能看到的东西,以及我们都能理解的东西,写文章的目的是构筑一个坚实的交流的桥梁,而不是把自己工作丢了,牵涉到一堆麻烦事。
所有的信息都出自网上可查和可公开发布的
所有的推测都不是无中生有,如有错误,可在留言处指出,作者将会更正
此类文章,是在知识产权保护的条件下去探讨方向和实际的内容,对描述对象物主观倾向
这里的出处主要有几个OMR拆解做了一些报告,算是公开可以购买的渠道来看第三方公司的细致分析。
1 车门部分
BDC对门锁部分是采用原有统一的部分

2 外部设备
分了前雨刮,后雨刮
灯光模块等
部分传感器还是直控的

备注:以下的图,也是R. Botkin先生所画,为了简洁起见,我就不罗列了。
3)座椅和气囊部分
确认了座椅模块的连接模式
确认了泊车=>BDC=>泊车模块的相应模式
从此图看来Rear camera 挂在灯光模块上有些费解了

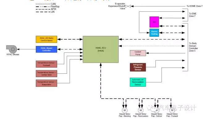
4)HVAC系统
下图的结构看上去更简洁一些,HVAC分两部分,
吹人的,由控制板通过LIN与IHKA连接,控制传感器和步进电机确定风的方向,而控制方法是从CAN+LIN转接到LIN的电压缩机+Heating模块上
电池包冷却/加热,功率电子和电机的冷却,由EKK处理了,HVAC的热管理这块是否收到EDME这块我们后续可以单独拿出来仔细探究的

Zone 5
Deep Dive Teardown of the Body Domain Controller Board
Zone 5 标价3.75万美金,主要包括以下部分内容
ELECTRONICS
System Electronics
Infotainment
Body Control Module
Fuse Box
Zone 5和Zone9其实是高度融合的,这里包括仪表、娱乐还有电子电气系统了


Zone 5的核心
这里由于位置的原因,把Tbox和HUD放在这里,其实放Zone 9更合适,车身域管理+网关独立位居中心更合适些

从拆解部分的接线图梳理之后,其实和前篇的结构上来说,是相对清晰一些了,我们接下来主要看这个BDC的硬件构成。
这里:375美金买一个:https://www.turnermotorsport.com/p-191645-61359327136-genuine-bmw-part/#tabQa

里面概览如下:

根据拆解的情况,我做了一些不完整的梳理,里面有大量的分立器件。
BDC现在保留非标准化的驱动电路,那些没办法做在一起的,还是保留驱动能力,能标准化的开始标准化
以前雨刮(左右,把驱动做在里面了)和后雨刮(直接驱动)为例
对于这个BDC的功能定义和细节,其实需要进一步根据国内各家拆解的情况汇总,好多家企业拆了主要是研究电池和新能源部分。后面我自己拿个实物来好好看看
欢迎各位有研究的,对负载端、输入端,集思广益

小结:
1)标准化和集中化是两个大趋势,前者是在多个车型平台通过量的优势压价格,后者是合并部件,将部件简化;对线束而言,前者少线,后者会加大线束的接线难度
2) 当然,整个考虑问题的Matrix是比较复杂的,我们还是尽量用自己的思维方式看别人的做法,其实最好的做法是在Workshop做一些探讨.
