中心议题:
解决方案:
从单色显示屏到全彩显示屏,LED解决方案被广泛用于市场需求和复杂程度不同的路标指示牌、广告显示屏、户内外视频显示屏等。本文主要论述全彩LED视频显示屏的主要技术要求,以及如何实现所需的性能。
全彩LED视频显示屏
全彩LED视频显示屏是能够以数百万种颜色显示影像和动画的显示屏。LED显示屏应用场景包括体育场、建筑外观、购物中心、电视演播室。大型LED显示屏被用于播放广告和资讯,重播体育赛事或音乐会。
图1 是LED显示屏结构简图。

图1:LED全彩视频显示屏简图
不同类型的视频信源提供的视频输入信号经过处理后被送入LED显示屏。
整个显示屏通常由若干个正方形或矩形的点阵组成,每个点阵又由若干个像素组成。每个像素由RGB (红、绿、蓝)LED灯管组成,通过混合这些LED的灯光颜色,就可产生所需的像素信息。LED驱动器相当于被处理后的视频数据与RGB LED发出的彩色灯光之间的接口(图像就是由这些彩色光线构成的)。
从大型LED视频显示屏的目标应用考虑,我们很容易意识到画质所扮演的重要作用。这个概念包含几方面的内容:
- 原始图像的信号质量以及数据处理能力是取得良好画质的前提条件。
- 显示屏的大小、分辨率高低、像素间距和LED选择是决定人眼感受到的画质的关键参数。
- 需要选择一个适合的LED驱动器,能够把处理后的图像数据转换成所需的彩色和动画效果。
鉴于本文的目的是描述LED显示屏的LED驱动器解决方案,我们将在以下的章节重点介绍上面提到三方面内容的最后一点。
LED显示屏对LED驱动器的要求
在彩色和动画方面,为取得优异的画质,需要整合多种不同的功能:高帧率、高刷新率、颜色还原精度等。
不过,显示屏的质量不仅指图像本身,还指解决方案的整体质量,例如,抗干扰性和可靠性。
因此,所有的彩色LED显示屏需要选择技术精密的LED驱动器:
- 良好的显色性取决于每个RGB(以及每个颜色)的有效亮度:有效亮度越高,显示的颜色越丰富。合理而精细地控制亮度需要利用PWM调光技术控制大量的亮度。
- 高帧率和高刷新率需要高速率地处理大量数据。LED驱动器可利用高频串口和灵活的数据格式管理功能满足这些要求。
- 一支或多支LED灯管失效会影响像素颜色的精度,危及影像的整体视觉效果,影响系统的画质。让显示屏保持理想视觉效果需要一个可靠的LED失效条件检测方法。
全彩视频显示屏LED驱动器解决方案
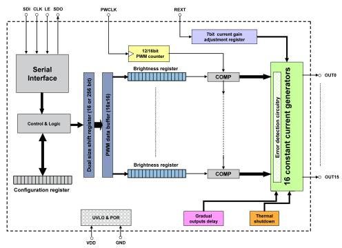
意法开云棋牌官网在线客服拥有各种显示器和数字标牌LED驱动器产品,其中STP1612PW05 (见图 2)是意法开云棋牌官网在线客服为全彩LED视频显示屏专门研制的LED驱动器。
这款产品是一个16通道LED驱动器,内置一个高频串行数据接口。每路通道的最大输出电流为60mA,可以通过一个外部电阻器调节输出电流,使用一个8位增益寄存器可以精确调节256级灰度。
在更低的电流下提高电流精度(通道之间典型值 ± 1.5% )符合LED技术的发光效率改进要求。实际上,高能效LED的问世让显示屏制造商能够使用更低的电流LED驱动器取得相同的亮度。
该产品为每路输出通道配备了独立的可调PWM亮度控制功能。众所周知的PWM调光功能在LED色彩保护方面的优势以及4096(12位)或65536(16位)级可调亮度,最终可使色差和画质得到明显改进。
此外,为进一步提升调光控制功能,该产品还采用了Scrambled PWM模式。PWM总周期基本上覆盖了很多刷新周期,效果就是像提高调光频率而保持调光分辨率不变,从而降低画面闪动。
STP1612PW05内置串行接口符合显示屏的高速数据速率和数据格式灵活性要求:数据发送时钟频率可高达30MHz,采用16x16位格式(若亮度选择4096级,数据格式为6x12位)或压缩度更高的256位格式。
正如前文提到的,一个抗干扰性强且可靠的LED驱动器可大幅提升系统的总体质量。
当发现失效的LED灯管(开路或短路)时,STP1612PW05 会把检测结果通过串行接口送到微控制器,从而避免相关像素的颜色变化或关闭,保护图像的一致性。

图2 :STP1612PW05结构简图
在一帧视频图像开始时所有的LED灯管同时导通,这会产生上升斜率很大的涌流,这意味着需要很大的输入电容,寄生通道会产生振荡,系统产生噪声。把四路连续输出组成一组(第1组OUT0、OUT1、OUT2和OUT3;第2组从OUT4到OUT7;按照这个顺序排列下去),每组之间连续延时40ns,使输出通道的导通时间错开,这样可以大幅降低涌流。
因为任何原因(线路断开)导致PWCLK时钟信号不存在(PWM计数器时钟信号,用于进行PWM调光控制),这会让显示屏上的所有LED无限期地导通。
除影响图像正确显示外,这种意外事件还会烧毁或损坏LED灯管。STP1612PW05内置可以激活PWM时钟超时断开的保护功能:当PWCLK信号消失1秒以上时,信号发生器将被强制关闭。
应用示例
实现目标亮度的LED正向电压与可设置的电流随着LED颜色不同而变化:在红光、绿光和蓝光三种颜色LED中,红光LED的正向电压最低,蓝光LED的驱动电流最低。因此,建议每种灯光颜色使用不同的驱动器。
图3 描述了一个采用STP1612PW05实现的应用示例。

图 3:通过STP1612PW05驱动一个全彩LED显示屏点阵的设计简图
每个显示屏点阵是由16个像素组成,每个像素是由4支彩色LED灯管(1支红的、1支蓝的、2支绿的)组成。
16支相同颜色的LED由一颗STP1612PW05驱动。
LED电源电压(VLED)的选择是在几个通常是对立的需求之间的一种平衡考量。
VLED 电压应该足够高,使LED能够保持正确的通态,但是应最大限度地降低LED驱动器的电流发生器的电压降,否则会引起无用的功耗,并导致芯片和系统过热。
显然,红光 、绿光和蓝光共用一个VLED电压并不是最佳的解决方案。理想的解决方案是优化LED电源电压,把LED灯管的电压轨分开可以取得理想的效果。
这需要合理地驱动所有的LED灯管,同时节省电能。
结论
全彩LED视频显示屏的高质量要求给设计人员选择适合的LED驱动器选带来新的挑战。
卓越的颜色还原性能和视频失真最小化是这些应用的基本要求。
意法开云棋牌官网在线客服专门为全彩视频显示屏定制的LED驱动器是一个高质量的解决方案,能够满足全彩视频显示屏的技术要求。
