1 引言
众所周知,随着全业务网IP化的发展,承载传送网IP化已是大方向。PTN技术自提出后便获得了快速发展,并已成为本地、城域传送网IP化演进的主流技术之一,在现网中获得了大量的应用。
全球许多运营商都非常青睐PTN技术,他们纷纷组织测试、验证PTN技术与产品,其中领先的运营商已开始建设PTN商用网络,用于移动回传以及组建企业专网等。其中,包括Vodafone等运营商在2008年成功部署了PTN网络,并且取得了良好的效果;2008—2009年,FT/Orange,Telefonica/O2,T-Mobile等在全球排名位列TOP10的跨国运营商,也纷纷引入PTN用于移动承载网的建设。
在国内,中国移动2009年投资30亿元建设PTN,业内人士预计中国移动2010年在PTN的投资规模将超过50亿元,并已在2010年5月开始集采及测试工作。中国电信和中国联通也对PTN技术进行了积极的研究与测试,并在积极推进试商用进程。
2 国内PTN测试情况
(1)中国移动测试情况
中国移动在2008—2009年先后组织了3轮PTN技术测试,测试内容包括全业务支持、管理维护、时钟、压力测试、设备与网络安全等,测试厂家包括烽火、华为、中兴、阿朗、泰乐和UT等。
第一轮:2008年8~9月,由工业和信息化部电信传输研究所主持对PTN技术与产品的摸底测试,包括全业务支持,OAM,QoS,保护倒换,同步等详细内容;2008年10月,PTN与MSTP和路由器互通测试;2008年11月,PTN与2G/3G基站互通测试。
第二轮 :2009年 3月中旬~4月底,为现网测试。又可分为两个阶段,第一阶段是验证各种分组城域网技术在单厂家组网方式下的可行性和差异性,重点验证现网复杂环境下,网络承载实际基站业务和全业务的能力,以及网络的运营和管理维护能力,并为下一步网络演进和部署提供组网思路和方案,为今后中国移动城域传送网的建设提供依据;第二阶段主要验证多厂家互联互通以及多技术混合组网的可行性。
第三轮:2009年5~6月,各厂家PTN互联互通测试。2009年9月,中国移动进行PTN集采前选型测试,增加满配置LSP数量下压力测试、双归保护等部分项目及功耗测试;2009年10月,中国移动进行PTN与基站时间同步互通测试;2009年12月,中国移动进行时间同步互通测试。
2010年5月,中国移动组织了2010年PTN设备集采测试。
(2)中国电信测试情况
2009年7~8月,中国电信组织了PTN测试,测试内容包括全业务支持,OAM,QoS,保护倒换,同步等详细内容,参测厂家为烽火、华为、中兴、阿朗和UT等;2009年10月~2010年1月,进行现网试点。
(3)中国联通测试情况
2009年11~12月,中国联通第一阶段测试;2010年1月,第二阶段测试;2010年4月,重启互联互通测试。参测厂家为烽火、华为、中兴、阿朗和UT等。
中国联通测试包括功能与性能测试、互通与业务场景测试等两大部分。其中,前者包括业务承载,业务性能,标签处理能力,网络保护,QoS功能,OAM功能,设备能力,分组时钟功能,网管,控制平面功能测试共10 个部分的内容;后者包括PTN 设备互通测试,PTN 与MSTP 设备互通测试,PTN 与IP 数据设备互通组网测试,PTN与WCDMA网络互通组网测试方案,PTN 综合业务承载测试方案共5 个部分。
(4)烽火通信PTN系列产品参测情况
烽火通信CiTRANS全系列PTN产品参加了以上各运营商组织的全部测试,功能和性能均满足要求,并在各测试中表现优异,获得各运营商广泛认可。
3 PTN国内现网应用情况
(1)中国移动
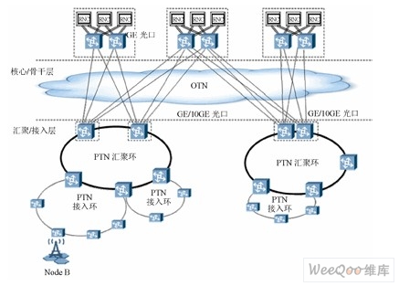
大型本地或城域承载网典型组网如图1所示:3G基站业务通过FE光/电口接入PTN接入环,通常PTN接入环以GE速率组网。在有条件的网络中,GE接入环通常以双节点与汇聚环跨接,汇聚环以GE/10GE接口通过核心/骨干层的OTN透传到核心层PTN设备。核心层设备以GE光接口与RNC 对接,实现基站到RNC的回传承载。

图1 大型本地或城域承载网组网示意图
这种组网方式可使用全程LSP 1+1/1:1端到端保护,类似MSTP的全程通道保护方式,实现承载网全网的网络保护。核心/骨干层PTN设备和RNC间也可通过双归保护实现PTN与 RNC对接的保护。3G和专线业务通过PTN接入设备上的FE光/电接口直接接入PTN网络;2M或STN-1等业务则通过PTN接入设备上的仿真盘接入 PTN网络。
在小型的本地或城域承载网中,也可以没有核心/骨干层的OTN设备,PTN汇聚环直接和核心层PTN对接。
(2)中国电信和中国联通
中国电信、中国联通在积极组织测试的同时,也已在各地积极推进试商用,都是以PTN承载3G和专线业务等。
图2所示为PTN设备用于中国电信或中国联通同时承载基站回传和固定接入业务时的组网示意图,由图可见,PTN设备可同时接入基站E1电路,基站FE电路,AG业务,OLT语音业务,网吧基础数据业务和客户专线业务等,可以很好地满足中国电信、中国联通现网和后续网络发展的需要。

图2 基站回传、固定接入并重的全业务承载网示意图
4 PTN应用中的热点问题
(1)时间同步
PTN网络中,目前均采用IEEE 1588v2实现时间同步。IEEE 1588v2定义了3种时钟模式:普通时钟OC(Ordinary Clock)、边界时钟BC(Boundary Clock)和透明时钟TC(Transparent Clock)。OC通常是网络始端或终端设备,该设备只有一个1588端口,该端口只能作为SLAVE(从端口)或MASTER(主端口);BC是网络中间节点时钟设备,该设备有多个1588端口,其中一个端口可作为SLAVE,设备系统时钟的频率和时间同步于上一级设备,其他端口作为MASTER,可以实现逐级的时间传递;TC是网络中间节点时钟设备,可分为E2E TC(End to End TC)和P2P TC(Peer to Peer TC)两种。
在PTN网络中,IEEE 1588v2实现时间同步主要有两种模式,即BC模式和TC模式。但根据测试情况和技术实现复杂度来看,目前更倾向于采用BC(Boundary Clock)模式,烽火公司PTN系列产品默认支持BC模式,在各运营商组织的各次测试中性能优异,获得肯定,完全满足3G对时间同步的需求。
(2)L3VPN( Virtual Private Network,虚拟专用网)
为了满足未来LTE的S1多归属和相邻X2接口通信的承载需求,PTN设备需要具备L3VPN的演进能力。
我们知道,LTE引入了两个新的接口S1和X2,S1-Flex机制可以让一个eNB连接到多个SGW/MME(区域池),它是从eNB到 EPC的动态接口,主要用于提高网络冗余性以及实现负载均衡,目的是实现灵活的业务调度和保护;X2是相邻eNB间的分布式接口,它承载信令和少量切换数据,主要用于移动性管理相关信息的传递,用以改善用户跨基站的移动切换时刻的体验。
目前,业界倾向于要求核心层PTN设备支持L3VPN以解决LTE无线业务的回传。
(3)网络保护
PTN网络支持的保护方式具体如下:
●PTN网络内的保护方式
PTN网络内的线性保护包括单向/双向1+1路径保护、双向1︰1或1︰N (N >1)路径保护、单向/双向1+1 SNC/S保护和双向1︰1 SNC/S保护。
PTN网络内的环网保护包括Wrapping和Steering两种保护机制,目前基本采用Wrapping保护机制。
●分组传送网与其他网络的双归保护
PTN网络内保护和接入链路保护相配合,实现在接入链路或PTN接入节点失效情况下的端到端业务保护。
图3所示为节点A到RNC之间的业务用双归保护方式实现业务的保护。业务主用路径为节点A-B-C-D-RNC,备用路径为节点A-G-F-E-RNC。

图3 双归保护
故障情况下(见图4),当PTN网络部分主用路径发生故障,且节点D和RNC之间也发生故障时,业务的路径变为节点A-G-F-E-RNC。

图4 故障情况
5 PTN技术蓬勃发展的现状
PTN技术的发展历程是T-MPLS到MPLS-TP的历程。早在2005年,国际电信联盟电信标准部门(ITU-T)SG15就开始了T- MPLS的标准化工作。T-MPLS是在MPLS技术的基础上,基于传送网的网络架构对MPLS进行了简化,去掉了与面向连接无关的技术内容和复杂的协议族,增加了传统传送网风格的OAM和保护方面的内容。2006年,ITU首次通过了关于T-MPLS的架构、接口、设备功能特性等3个标准建议,随后 OAM,保护,网络管理等方面的标准建议相继制订。
2007年,IETF出于MPLS利益之争以及兼容性问题,开始阻挠ITU-T通过T-MPLS相关标准,2008年2月,ITU-T同意和IETF成立联合工作组(JWT)来共同讨论T-MPLS和MPLS标准的融合问题。联合工作组(JWT)由ITU-T的T-MPLS Ad Hoc组和IETF的MPLS互操作性设计组(MEAD)组成,专门做T-MPLS的*估工作;2008年 4月,JWT经过一系列的会议讨论,决定ITU-T与IETF合作开发相关标准,ITU-T将传送的需求提供给IETF,并通过IETF的标准程序扩展 MPLS的运行维护管理、网络管理和控制平面协议等,使之满足传送的需求,技术名称更改为MPLS-TP,由IETF定义MPLS-TP,MEAD负责。
截止到目前,IETF已通过多个RFC(见图5),并在转发机制,OAM,生存性,网管和控制平面等5部分继续发展完善中,还有大量的草案有望在即将到来的IETF会议上获得通过。

图5 PTN技术发展历程
