NSA-DC用户基于业务的VoLTE回落失败优化案例
2020-08-05
来源:与非网
NSA 组网下现阶段 FDD 锚点覆盖不连续,为保证 VoLTE 质量,试点对 VoLTE 开启基于业务的异频切换功能,将业务承载在其他 TDD 频点上。测试发现第一次呼叫,终端从 FDD 锚点成功切回 TDD 频点发起呼叫;通话结束,终端通过锚点优选回到 FDD 锚点并添加 5G;从第二次呼叫开始,终端停留在 FDD 锚点未切换至 TDD 频点,锚点优选功能失效。跟踪单用户信令发现用户锚点小区基于业务的回切开关未打开,导致终端通话结束从非锚点小区切换至锚点小区后,无法再触发基于业务的切换回到非锚点小区。开启锚点小区的基于业务切回开关后,问题解决复测正常。
问题分析如下:
跟踪单用户信令,CellDT,获取一键式日志进行分析。
1)第一次呼叫信令流程
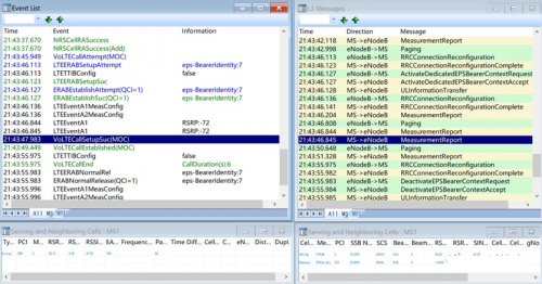
1、终端在锚点小区(PCI:389)发起呼叫,在基于业务切换开关打开的情况下,会触发异频切换,目标小区为非锚点小区(PCI:121)。

2、用户通话结束后释放 QCI1,由于现网部署了锚点优选功能,终端通过 A1+A5 事件,锚点优选回到锚点小区,随后下发 B1 测量,并成功添加 SCG 驻留 5G。

2)第二次呼叫信令流程
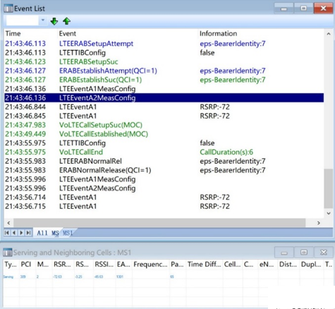
1、 终端在锚点小区发起呼叫,没有触发基于业务的异频切换,业务还是建立在锚点小区。
随后几次呼叫现象与第二次相同,起呼后均无法发起到非锚点小区的异频切换。

3)正常和异常信令流程对比
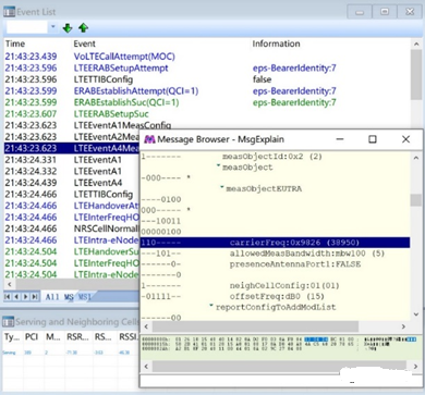
通过两次信令流程对比,发现异常流程中,基站未下发 A4 测量控制。
如下为正常流程(第一次呼叫),下发了对 38950 频点的 A4 测量控制:

如下为异常流程(第二次呼叫),只有 A1、A2 测量控制,未下发 A4 测量控制:

研究对 VoLTE 开启基于业务的异频切换功能,将业务承载在其他 TDD 频点上,拉网测试中出现 FDD 无法发起基于业务的切换。对比正常信令发现异常信令中无 A4 测量控制下发,核查参数设置发现锚点小区基于业务的回切开关未打开,导致终端通话结束从非锚点小区切换至锚点小区后,无法再触发基于业务的切换回到非锚点小区,开启锚点小区的基于业务切回开关后问题解决,用户感知明显提升。锚点小区基于业务的回切开关未打开,导致终端通话结束从非锚点小区切换至锚点小区后,无法再触发基于业务的切换回到非锚点小区。
开关说明如下:
基于业务切回开关:该开关用于控制 UE 由源频点切换到目标频点后,是否允许 UE 基于业务的异频切换或基于业务请求的异频切换回源频点。当基于业务切回开关为开,表示允许切换国源频点:当基于业务切回开关为关,表示不允许切换回源频点。对于 TDD 制式小区,当基于业务切换的承载策略配置为 SERVICE_HO_QCI_ALLOWED 时,受此开关控刺:当基于业务切换的承载策略配置为 SERVICE-HO_QCI_NOT_ALLOWEO 时不受此开关控制,该参数仅适用于 FDD 及 TDD.
开启锚点小区的基于业务切回开关,具体脚本如下(华为):
MOD CELLALGOSWITCH:LocalCellId=x HoAllowedSwitch=ServBasedHoBackSwitch-1;
将锚点小区基于业务切回开关打开后用户感知明显提升
对全省参数进行核查后,将锚点小区基于业务切回开关全部打开,用户感知明显提升,该类问题的投诉大幅降低。
